S32K312 - 使能FreeRtos並實現串口列印

關鍵字 :NXPS32K3系列s32k312led開發板s32k144mcu

使能FreeRtos

https://nxp.flexnetoperations.com/control/frse/product?plneID=833467

點擊網址,選擇freertos

 


下載5.0.0版本


點擊同意




選擇目標文件下載



下載後如圖所示



軟體下載至本地磁盤後即可進行安裝,具體安裝流程見下圖



安裝完畢狀態如下圖所示



新建example工程



更新源代碼(這裡強調一下,只有更新源代碼後,工程文件才能正常編譯通過)



嘗試編譯工程文件,可以看到成功編譯.



配置
IO引腳

首先根據原理圖配置RGB三色LED




配置後效果


 

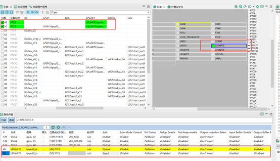
配置UART

相關指南可通過一下鏈接查看

https://community.nxp.com/t5/S32-Design-Studio/UART-S32K144-EVB/m-p/1990004

根據原理圖,配置引腳及軟體組件



配置好效果



添加lpusrt驅動



接下來配置lpuart驅動



繼續添加中斷驅動



進而配置中斷


 

截至目前基本配置已經完成,這裡有一點在上一期博文有遺漏,現補充完善.

需要修改MCU封裝配置,工程默認打開的封裝是174引腳的,因開發板上晶片為100引腳封裝,故這裡需要進行更改.



晶片封裝更改之後效果圖如下


 

接下來步入正題,

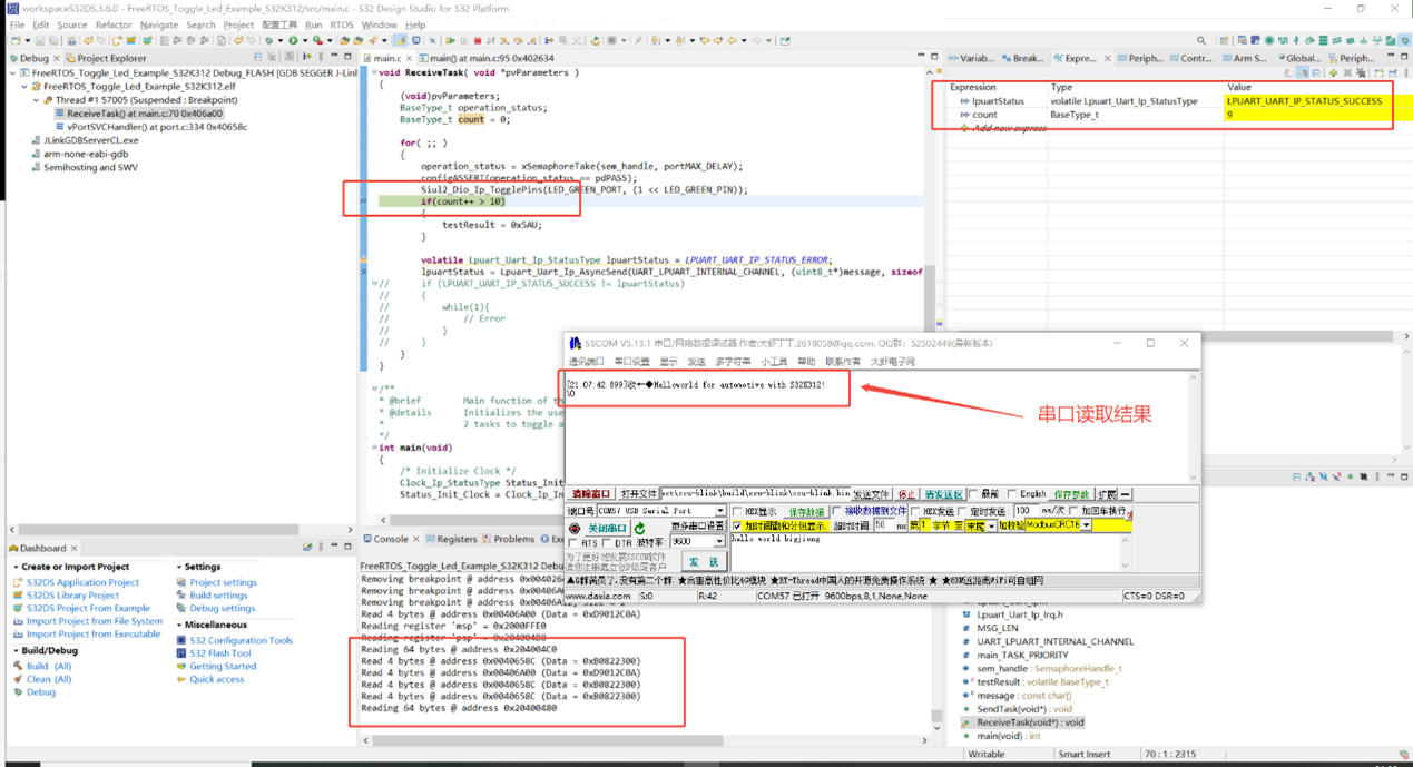
添加串口列印相關代碼

新增頭文件及字符串常量


添加中斷控制函數及uart使能函數



最後在ReceiveTask函數中添加周期性串口列印代碼


 

實驗效果



經驗總結

          總體來看網絡上關於S32K3系列的代碼實例資料相對不足,需要耐心搜索相關資源.建議開發過程中使用git工具管理代碼,這樣可以在工程配置發生錯誤無法正常編譯運行時,回退至前一版能正常運行的固件.否則可能需要重新創建工程文件完了再一步一步配置了.

         本次開發過程中就重新配置了三五次,各位可以借鑑經驗少走彎路.

         此文章來自“S32K312 開發板評測活動”測評者:龔鶴雄


        


歡迎在視頻下方留言評論,我們會及時回復您的問題。

如有更多需求,歡迎聯繫大聯大世平集團 ATU 部門:atu.sh@wpi-group.com   作者:WPIg 


更多資訊,請掃碼關注我們!


★博文內容均由個人提供,與平台無關,如有違法或侵權,請與網站管理員聯繫。

★文明上網,請理性發言。內容一周內被舉報5次,發文人進小黑屋喔~

評論